Hi there “Process Automation” fans,
Welcome to a new installment of “Process Automation” tips.
This time another nice small tool that we can use to browse a CARS/OpenLDAP instance where we can view the entries saved in this LDAP interface.
For you to know…If you did not already?…What does the CARS-instance save? Named entries about organizations, users, and roles as well as service containers, and other “Process Automation” specific entries. It’s a lot of configuration settings with access permissions.
We saw already two another LDAP tools by the name of “JXplorer” and “Apache Directory Studio”; we simply add this tool to the list.
Let’s get right into it…
Where we start with this LDAP Admin website where we see the statement: ‘Ldap Admin is a free Windows LDAP client and administration tool for LDAP directory management.’…Interesting with nostalgia all over the place! 😊 I know; It’s an old-timer tool!
You can find a download for the tool at SourceForge.
The version I’m using for now is: LdapAdminExe-w64-1.8.3.zip
Unzip the file and start the executable…That’s how easy life can be!

Playing with the tool
Before making a connection, make sure to start your “Process Automation” VM…
…
Ready?
Hit that ‘New connection’ button for some input:

Notes:
- Connection happens on hostname! When you run this tool locally on your laptop, make sure to add an entry to your hosts-file like this:
192.168.56.107 opa.mydomain.com- Because of the SSL checkmark (and CARS running over SSL mode!), you also need to pass the validation of the self-signed certificate. I simply install the certificate in the “trusted authorities” category to make a valid connection possible.
Trust me, you’ll make it happen with a view like this:

What else?
We answered the same topics also for the other LDAP tools.
Searching
Right-click the node (or <Ctrl>+F) to do your search tricks like this example:

<F3>opens the quick search for locating a specific entry…nice!
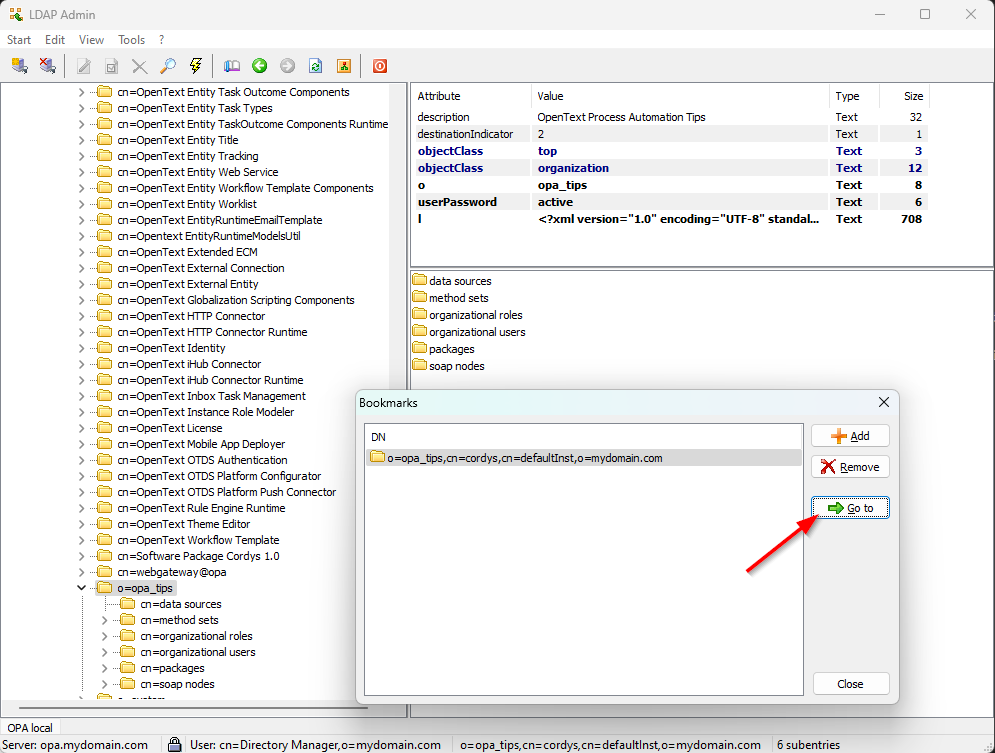
Bookmarking
<Ctrl>+B opens the panel and from there you can continue building your bookmark entries and jump to a selected bookmark:

Export/import
From the ‘Tools’ menu bar, you can do an export/import to an LDIF file. Have a try yourself; my simple image did an export of 20Mb of data from the root-node which you can easily read with a tool like Notepad++. Learn you lessons from it; We learned our lessons on this data during a distributed installation last year (check that post at the end)!
…
Finally, I was also looking for the option “Read only”-mode, but I couldn’t find it…So, be careful on browsing and accidentally moving entries! Make sure you know what you’re doing as CARS is a dependent part of the “Process Automation” platform, and normally manipulated from the platform UI and internal processes!
Ok…Another small tool, with a quick and easily “DONE” post…Nothing more and nothing less to say about it! Now you also know the existence of this valuable tool to manage the entries of the CARS instance on our beloved platform. Have a nice weekend, and I see you in the next one…cheers!
Don’t forget to subscribe to get updates on the activities happening on this site. Have you noticed the quiz where you find out if you are also “The Process Automation guy”?