Hi there AppWorks fans,
Welcome to a new installment of AppWorks tips.
Imagine yourself…You have an AppWorks platform up and running, but you are (for some reason!?) not able the access the ‘system’ space in design-time! What will you do…Yes!…Start the indispensable CMC tool, but there are situations that even the CMC is not working anymore! What to do in that situation!?…Well, we found another tool with the name ‘Apache Directory Studio’ that will let you access the LDAP entries (what CARS is), so you are still able to manipulate an entry and maybe solve your problems with this tool…
Let’s find out what value this tool can bring to us and if it can replace our good old CMC tool!?
Let’s get right into it…
For this first section, a will point you to the site of ‘Apache Directory’ where you can download the tool ‘Apache Directory Studio™’. You will see that the tool looks like the popular IDE Eclipse and makes it possible the browse an LDAP server. Lucky for us we have such an LDAP server with the fancy name of CARS which is based on software called OpenLDAP! So, now you know the roots of CARS. Lightweight Directory Access Protocol is just a protocol…right?…Indeed correct, where OpenLDAP provides the storage for directory entries that can be used for further authentication of a user. For more information on LDAP check: WikipediA
Installing the tool
Back to that download of ‘Directory Studio’…
I downloaded the 64-bits executable to run locally on my Windows laptop (Version: 2.0.0.v20200411-M15)
After the download, you can run the installer with this welcome screen:

Hit ‘Next >’

Hit that ‘I Agree’ to continue…

And finally hit that ‘Install’

Hit ‘Next >’

And ‘Finish’
Next…
Start the tool
Time to start the program from your Windows start menu…
It may take some time before you see the first welcome screen. After closing the welcome screen you end up with these panels, and a menu where we can create a new connection:

Eclipse enthusiasts might see the familiar IDE panels!
On that new panel, fill-in the fields that are required to make a new connection to our LDAP server. During the installation of CARS we also used this information…
Some screenshots from the CARS installation…for you to remember!
This will be our input with also that ‘SSL encryption’ option selected!

Also, make sure to mark that ‘Read-Only’ option for now as it’s a new tool, and we want to make sure we don’t break things here!
Hit that ‘Check Network Parameter’ button for some validation on the connection data. You’ll see that it will come up with a pop-up to trust the self-signed CARS SSL certificate…Just trust it and hit OK. You should end up with a message ‘The connection was established successfully.’
Time to hit ‘Next >’ to enter your CARS credentials:

These are just the credentials we normally also use for our CMC tool…I use the password ‘admin’ as it was also entered during the installation of CARS.
And after the ‘Check Authentication’ button you will get a message ‘The authentication was successful.’
Next… (After you hit that ‘Finish’ button)
Browsing LDAP
You will start to see something happening in the tool…

In the first place a new ‘Connection’ item in the bottom…Well, you can get the properties and update the fields we just filled in!
Second…And more interesting is that ‘Root DSE’ node where we see also our first Distinguished Names (DN) entry ‘o=mydomain.com’!
DSE = DSA-Specific Entry
You already saw a Relative Distinguished Names (RDN) in the credentials screen that looks like this (just a DN with comma’s!): cn=Directory Manager,o=mydomain.com
Let’s browse a bit through the structure…shall we?

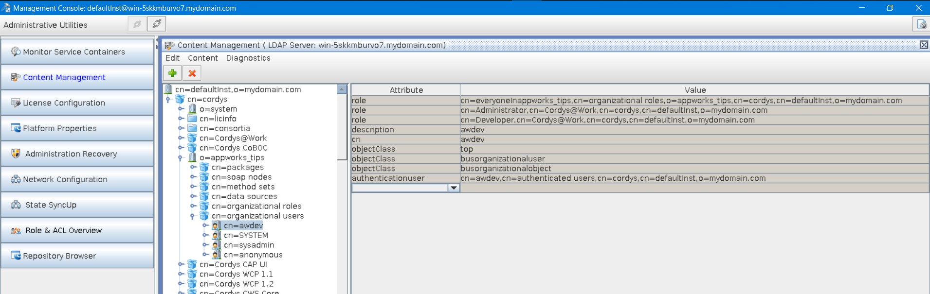
You see already we can browse through the same kind of data as the CMC tool can…
For you convenience, a CMC screenshot of that same data entry
Question: Can it replace the CMC tool?
For that we dive into the use-cases of the CMC tool and see if we can give an answer to that question!
Restarting services containers
Our CMC tool has a nice category to restart service containers and to get an overview of what is running or not.

In the bottom you see that each service container has an RDN entry in our LDAP server like this: cn=monitor@win-5skkmburvo7,cn=monitorsoapnode@win-5skkmburvo7,cn=soap nodes,o=system,cn=cordys,cn=defaultInst,o=mydomain.com
Let’s go to this entry in our ‘Directory Studio’

You see we can find the entry, but there is no menu item available for any restart. This is also not expected as this tool is a pure LDAP browser and has no ‘awareness’ of our platform!
1 - 0 for CMC!
CAR entries management
Diagnostics
This will let you validate and detect inconsistencies in your LDAP entries. A full run on all the entries will get you an output like this:

As far as I can see it will not update anything, but it will detect problems and update you with recommendations for you to manually update!
This run took 10 sec., so you know it’s a quick check to do! As our ‘Directory Studio’ has now aware of the platform this will give CMC a head start…
2 - 0 for CMC!
Searching
Well, the CMC tool has no search capabilities at all, but ‘Directory Studio’…OehLalaaa
Create a new search:

Let’s say we want to search for our most used account ‘awdev’

Make sure to search in the ‘Subtree’ scope et voila…2 entries with a saved search result!

2 - 1 still for CMC!
Bookmarks
Yeah…That’s an easy score for ‘Directory Studio’.
Right click an entry to add it as bookmark in the bookmark section for later use or quick access!

2 - 2 makes it equal!
Read-only mode
Let’s update something in CMC…Works directly without any feedback! Now for an update in Directory Studio:

2 - 3 for ‘Directory Studio’!
Export data?
To be short…I can’t find any export functionality in CMC, but in ‘Directory Studio’ I do…In LDIF format (the standard for interchange data between LDAP servers!)
Let’s do a full export to see what happens:

Hit ‘Next >’

And ‘Finish’…
The end result is a file of size 20Mb with these kinds of data in the file:

Is it a real backup…Well, maybe not…I don’t know? but it works! You can also import that same data back into CARS! That’s for another post to try out I would say for this moment! 😜
2 - 4 for ‘Directory Studio’!
But…What do I see on my server at the moment during my curiosity: /opt/opentext/AppWorksPlatform/defaultInst/bin/caremigrationtool.sh
That’s a “CAR migration tool”…Ohw boy…That’s for another post but will probably do the trick on want we want to do with this section! Let’s reject that point: 2 - 3 for ‘Directory Studio’!
Go to DN
Well…We saw that one already…I don’t agree on giving it a point as it’s part of the ‘search’ functionality!
License updates
The CMC tool has a nice ‘License Configuration’ category where you can update license strings.

This data is also available as entry in the LDAP entries. You can find it here:

And this is off-course also updatable with ‘Directory Studio’…

Is it your best choice to update the license like this?
I would say not! The CMC will also do a validation on the license key when you do an update wrongly!

Because it’s still updatable from both tools I will not give a point: 2 - 3 for ‘Directory Studio’!
Platform properties
CMC has a nice category ‘Platform properties’ where we can update the data that is stored in the file wcp.properties that can be found in this location of the server vi /opt/opentext/AppWorksPlatform/defaultInst/config/wcp.properties. You will also see that any update in the wcp.properties file will also be seen in the CMC tool (after a reconnection!) 
‘Directory Studio’ does not have this option as these properties are not part of the LDAP entries, but as we can update the wcp.properties file directly on the server I will not assign any point: 2 - 3 for ‘Directory Studio’!
Administration recovery
This is a real CMC activity; You can’t do this with ‘Directory Studio’.

Just read the text in the screenshot, and you see why I make it 3 - 3 makes it equal again!
What I do notice is that URL: http://192.168.56.107:8080/home/system/?authID=CordysBuiltIn
As far as I know this will do the same: http://192.168.56.107:8080/home/system/?authID=XXX
You normally do this ‘?authID=’ parameter to get a direct login page of the platform instead of logging in through OTDS!
Network config
Again a CMC activity and can’t be done with ‘Directory Studio’.

It’s the switch between two modes:
- ‘Network mode’: The default option and probably the most used option to install AppWorks Platform on a server that is connected to a network. Use this option also for setting up a distributed setup or to configure high availability.
 - ‘Standalone mode’: To be able to select this mode you need to have installed CARS also in this same mode. If you have a standalone VM where everything is on the same image (and don’t require any network features) you will be fine with this mode. From my experience you will probably never use this option.
 
We saw the mode selection during the AppWorks installation…remember?
That’s the same for CARS
As you will probably never use this feature during daily administration tasks I will assign no points: 3 - 3
State SyncUp
As far as I know this can only be done from the CMC tool, and it gives you a state overview of the current running service containers.

Why do we need this? Well, you really going to need it when you want to create a distributed/clustered environment. With multiple CARS instances that are ‘aware’ of each other you want them to be in synchronization…This tool gives you an overview of that ‘synch’ state. Before you can check the state information, you need to make sure the ‘monitor’ service container is up and running!

That makes in 4 - 3 for CMC!
Role & ACL Overview
Yeah…Let’s start with an image from CMC:

This option gives you 2 ways to view roles and ACL’s
- All roles with subroles as children (incl. ACLs)
 - All roles (incl. ACLs) with one sublevel with all roles that contain that role
 
It’s a nice view, but how many times will you use it? From our ‘Directory Studio’ we have the advanced search capabilities where we can grab a same kind of result (only not in tree-format like CMC does)
Use a search like this for example:

(|(busorganizationalroletype=Internal)(role=*))
Even more about searches in this screen can be found here
I will not give any points as both tools have their advances and disadvantages: 4 - 3 for CMC!
Repository Browser
Yes, what about this one…I don’t know any other tool then CMC that is able to access the XML Data Store of the platform!? If you know any let me know in the comments!

But XDS? Yes, it’s the related XML store for the platform we’re all your stored data can be found that you’ve crafted for you solution. You see my ‘AppWorksProject’ passing by, but in the bottom we also see that famous ‘DocumentStore’ as default location for our uploaded content.
That a 5 - 3 for CMC!
The final conclusion before we give it a “DONE” for this post: It looks like the good old CMC is still an indestructible tool to do maintenance on our platform. It has some tightly coupled features that are directly related to the AppWorks platform and that makes it a strong tool to use. Is ‘Apache Directory Studio’ an unusable tool…Well, by far not! ‘Directory Studio’ (as also stated on the website) is more of an LDAP entries management tool and is, in my opinion, a strong add-on the CMC tool we use for maintaining settings and services. My recommendation is to use both the tools with their own rich features. That is the end of this post where we gave an answer on our initial question: Can ‘Apache Directory Studio’ replace our good old CMC tool?
We’ll continue our AppWorks journey in the next post…Next week…I see you then! Have a great week-end!
Don’t forget to subscribe to get updates on the activities happening on this site. Have you noticed the quiz where you find out if you are also “The AppWorks guy”?
                
                
                
                
                
                




